解决微信群二维码频繁失效问题,这款工具可生成永久二维码,无需服务器。同时支持短链接转换功能。
核心功能
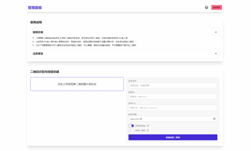
1. 生成永久短链接,自动指向最新微信群二维码
2. 通用短链接生成服务
3. 纯前端实现,零服务器依赖
4. 支持二维码样式自定义及Logo添加
5. 后台实时更新二维码内容
6. 密码保护功能(演示版)
![图片[1]-微信群永久二维码生成器源码-小伙狸](https://www.xiaohuoli.com/wp-content/uploads/2025/06/11-4-1024x615.png)
![图片[2]-微信群永久二维码生成器源码-小伙狸](https://www.xiaohuoli.com/wp-content/uploads/2025/06/12-4-1024x576.png)
![图片[3]-微信群永久二维码生成器源码-小伙狸](https://www.xiaohuoli.com/wp-content/uploads/2025/06/13-4-1024x690.png)
© 版权声明
资源来自网络搜集与用户上传,本站不做存储服务。收取费用仅为资源整理费和服务器费用,版权归原作者所有,请勿作商业用途。如侵害您的权利,请联系homewindows@126.com进行审核删除。
THE END
暂无评论内容