第二十七套_旧版海螺v5多功能苹果CMSv10自适应全屏高端模板授权版
7b2 Pro主题5.4.2 免授权开心版 WordPress主题
7b2 Pro 5.4.2 最新免授权开心版 不需要改hosts文件,和正版一样上传安装就可以激活。 直接在WordPress后台上传安装即可。
(自适应)水处理设备pbootcms网站模板
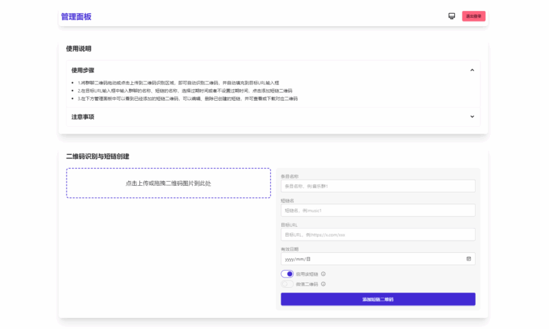
微信群永久二维码生成器源码
甜品美食餐厅静态html模板
付费进群源码社群管理plus版
帝国cms汉语字典查询网站模板
帝国CMS汉语字典网,支持PC和移动端的自适应设计,让您随时随地都能轻松查询汉字信息。整套源码,附带采集规则。 该模板采用帝国cms7.5内核,汉语字典收录了简繁汉字共计2万多个,完全涵盖了新...
新版ITvbox如意版影视源码 支持苹果CMS和Tvbox接口 全解版
最新陪玩陪聊系统网站源码
DeepSeek从入门到精通+各种变现项目
影视网站苹果CMS mytheme首涂模板第二十六套破解版
主题巴巴主题源码 合集打包下载 | 带SEO插件 | WordPress主题模版
主题巴巴WordPress主题精选集打包下载,内含博雅一号、博雅二号、博客精英版、门户之首、门户移动版、图集一号、杂志风采、自媒潮流一号、自媒潮流二号及主题巴巴SEO优化插件。 这款精选集汇聚...
台股申购平台系统源码 带前端uniapp源码
台股平台源码:新股申购、折扣申购、计划任务功能一应俱全,并附带前端uniapp源码。 经过简单测试,源码已验证可正常运行。在测试过程中,我们尚未配置计划任务和WebSocket功能,但有兴趣的开发...
有趣打车3D 有趣游戏app源码 流量主 广告收益 安卓原生对接Sigmob广告 ToBid聚合广告
TRON区块链投资理财源码
TRON区块链投资理财源码 AI机器人 有需要的自行下载,仅供研究代码学习使用! 测试环境:Linux系统 CentOS7.6、 宝塔面板、Nginx、PHP8.1、MySQL5.7, 运行目录选择 /public,伪静态选择 la...
CoreNext主题1.5.2免授权 | WordPress源码
CoreNext主题1.5.2免授权 | WordPress源码 更新日志 v1.5.2 新增功能:本地头像系统全面启用,为用户提供更加流畅的头像使用体验。 功能优化:对SEO功能进行了深入优化,提升网站搜索排名和用户...



















